Network Requirements
For the LTS Panel to successfully connect to the Garber Cloud, the panel must be able to receive updates directly from the server managed by Garber Connect, also known as port forwarding.
Option 1 - Static IP
If you have an IP address that never changes (aka Static IP) from your Internet Service Provider (ISP), then you will need to change the configuration on your firewall to allow traffic from the Garber Cloud to the panel. The port you need to forward will be given to you by an installation technician.
Example of Static IP

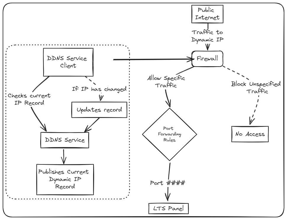
Option 2 - Dynamic IP
If you do not have a Static IP address, then you will have a Dynamic IP address from your Internet Service Provider (ISP). The Dynamic IP may change whenever your ISP changes anything on their network and/or if your network equipment reboots.
To get around this, the Garber Connect team will work with you on setting up a Dynamic DNS (DDNS) service that will give you a fixed domain name no matter how often your ISP changes your IP address for your internet.
One the DDNS service is set up, then you will still need to allow traffic from the Garber Cloud to the panel. The port you need to forward will be given to you by an installation technician.
Example of Dynamic IP
